Trước khi thực hiện, hãy lưu ý rằng bạn chỉ nên thực hiện các biện pháp sau khi thực sự cần thiết. Những biện pháp được HowToGeek giới thiệu sau đây có thể là con dao hai lưỡi đối với Windows.
Xóa các file cập nhật Windows
Windows cho phép bạn xóa các bản vá được cài từ Windows Update. Đây là một lựa chọn tốt nếu một bản cập nhật Windows của bạn gây lỗi – song rõ ràng trường hợp bạn cần xóa thủ công một bản cập nhật Windows là rất, rất thấp. Bạn có lẽ cũng không cần xóa các bản cập nhật từ nhiều năm trước. Do đó, hãy xóa các file được thiết lập cho quá trình xóa (uninstall) các bản cập nhật Windows.
Thật may mắn, một bản cập nhật gần đây cho Windows 7 cho phép bạn xóa các file thừa từ quá trình vá Windows từ ứng dụng dọn dẹp ổ cứng Disk Cleanup. Hãy click chuột phải lên phân vùng cài Windows, chọnProperties, chọn Disk Cleanup, bật tùy chọn Cleanup system file và chọn Windows Update Cleanup. Sau đó nhấn OK.

Xóa file sao lưu dữ liệu
Các máy vi tính được lắp sẵn, đặc biệt là các máy laptop, thường có một phân vùng sao lưu giúp bạn có thể đưa máy về trạng thái cài đặt ban đầu mà không cần sử dụng tới đĩa quang. Phân vùng sao lưu giúp bạn cài đặt lại Windows, đưa các thiết lập trở về mặc định và xóa toàn bộ các chương trình đã cài.
Điểm trừ của phân vùng sao lưu là chúng chiếm rất nhiều dung lượng bộ nhớ. Trên máy vi tính phân vùng này có thể tiêu tốn nhiều dung lượng hơn, và chúng cũng có thể chứa các phần mềm quảng cáo rác mà bạn không cần tới.

Trên Windows 8, bạn có thể tạo ổ phục hồi máy lên ổ USB bằng cách tùy chọn Nếu bạn thực hiện tùy chọn này, bạn sẽ cần lắp thiết bị lưu trữ ngoài (chứa phân vùng sao lưu) mỗi lần cài đặt lại máy.
Trên Windows 7, bạn có thể xóa phân vùng sao lưu bằng công cụ quản lý có sẵn của Windows. Tuy vậy, hãy nhớ rằng bạn chỉ nên làm điều này khi đã có ổ gắn ngoài để sao lưu Windows.
Nếu bạn thích cài lại Windows từ đầu và thực hiện sao lưu một cách thủ công (copy, paste), xóa phân vùng sao lưu là một lựa chọn không cần cân nhắc nhiều. Bạn chỉ cần tạo một thư mục trên phân vùng không cài Windows và copy các tài liệu cần thiết sang thư mục mới tạo, cài lại Windows, cài các driver cần thiết và copy lại file về đúng vị trí. Windows 8 cũng cung cấp một tùy chọn nhằm "làm mới" hoàn toàn Windows mà không cần sử dụng đĩa DVD.
Xóa file chứa dữ liệu Hibernate
Khi bạn đặt máy vào chế độ Hibernate, Windows sẽ lưu toàn bộ dữ liệu có trên RAM về ổ cứng (cụ thể là vào file C:\hiberfil.sys) và tắt máy. Khi Windows khởi động lại, máy sẽ đọc dữ liệu từ file đã được sử dụng để lưu dữ liệu RAM và hồi phục máy về nguyên trạng thái trước khi hibernate. Do file hiberfil.sys phải chứa toàn bộ dữ liệu có trong RAM, file này sẽ có kích cỡ bằng ít nhất là 75% dung lượng RAM của bạn. Điều đó có nghĩa rằng nếu bạn có 12GB RAM, file hibernate sẽ có dung lượng khoảng 9GB.

Trên các máy laptop, có lẽ bạn sẽ cần sử dụng tới chế độ hibernate. Tuy vậy, nếu bạn chỉ sử dụng desktop và bật máy gần như liên tục, hãy tắt chế độ hibernate để tránh tốn ổ cứng. Khi bạn tắt tính năng hibernate, file hiberfil.sys cũng sẽ bị xóa. Để tắt chế độ hibernate, bạn hãy nhấn nút Windows, gõ "cmd", click chuột phải lên cmd.exe và chọn Run as administrator. Sau đó, gõ câu lệnh sau đây và nhấn Enter: powercfg /hibernate off
Vô hiệu hoá file page
File page của Windows là một file được Windows sử dụng làm bộ nhớ tạm thay cho RAM trong trường hợp RAM của bạn bị đầy. Windows sẽ chia sẻ bớt dữ liệu từ RAM sang ổ cứng nhằm đảm bảo rằng máy sẽ có luôn đủ bộ nhớ tạm để sử dụng, ngay cả khi dung lượng RAM đã cạn kiệt.
Theo mặc định, file này được lưu tại C:\pagefile.sys. Bạn có thể tăng hoặc giảm dung lượng cho file nhớ tạm này, song tốt nhất bạn nên giữ lại tùy chỉnh mặc định cho file page (cho Windows tự quản lý dung lượng). Người dùng được khuyến cáo không nên tắt toàn bộ file page, do trong trường hợp RAM bị sử dụng hết và Windows không có file page, một số chương trình có thể sẽ bị treo.

Để tùy chỉnh file page, bạn có thể click chuột phải và Computer trên Windows 7 hoặc This PC trên Windows 8, chọn Properties. Sau đó, chọn Advanced System Settings. Chọn Settings trong mục Performance.
Chọn tiếp thẻ Advanced, chọn nút Change trong mục Virtual memory. Bạn có thể qui định dung lượng và vị trí cho file page, và cũng có thể chọn không dùng page file ("No paging file"), nhấn Set và OK. Bạn phải khởi động máy để thay đổi có hiệu lực.
Lưu ý rằng tắt hoàn toàn file page cho Windows có thể giúp máy hoạt động nhanh hơn, do Windows có xu hướng sử dụng file page từ khi bộ nhớ RAM vẫn chưa bị sử dụng hết. Tuy vậy, như đã nói ở trên, tắt file page có thể khiến các máy có RAM quá thấp bị treo.
Cài đặt lại System Restore
Windows sử dụng khoảng 10GB ổ cứng nhằm "Bảo vệ hệ thống". Dung lượng này được sử dụng để lưu "ảnh" của hệ thống tại các thời điểm nhất định (trước khi cài một ứng dụng, một bản cập nhật), cho phép bạn sao lưu lại về thời điểm này nếu máy gặp vấn đề. Nếu bạn rất cần dung lượng trống, bạn nên giảm dung lượng được cấp cho System Restore.

Trong mục Properties của máy vi tính, chọn System Protection. Sau đó, chọn nút Configure và lựa chọn dung lượng muốn cấp cho System Restore. Bạn cũng có thể chọn tùy chọn Turn off system protection và tắt toàn bộ tính năng System Restore. Nếu tắt System Resotre, bạn sẽ phải cài lại Windows nếu gặp vấn đề trầm trọng.
Tạo đĩa cài đặt "tối giản"
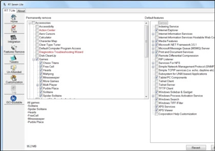
Bạn có thể sử dụng các công cụ có thể thay đổi các đĩa cài Windows như WinReducer (Windows 8) và RT Se7en Lite (Windows 7). Các công cụ này cho phép bạn tùy chọn đĩa cài Windows cho riêng mình, lựa chọn các bản cập nhật và thay đổi thiết lập mặc định. Bạn cũng có thể loại bỏ bớt các thành phần của đĩa cài Windows. Khi cài Windows, dung lượng ổ cứng cần dùng có thể sẽ ít hơn.

Lưu ý rằng cách làm này chỉ dành cho những người dùng hiểu rõ hệ thống. Bạn có thể sẽ gây lỗi nếu tắt mất các tùy chọn cần thiết.
(Theo VnReview)